Unify Support & IT: Salesforce to BMC Helix Incident Sync with IntelliPaaS

What IntelliPaaS Enables
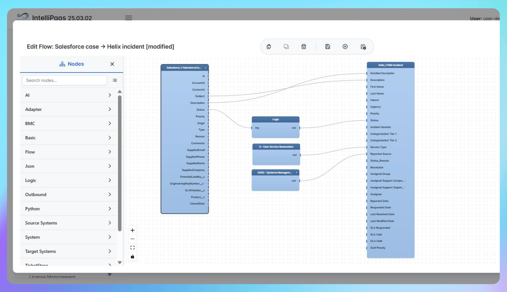
IntelliPaaS eliminates the gap between customer support and IT operations by establishing a real-time, bi-directional sync between Salesforce Service Cloud and BMC Helix ITSM. Instead of manually re-keying data or relying on emails to escalate issues, support agents can trigger IT incidents directly from Salesforce cases.
When a customer reports a technical issue in Salesforce, IntelliPaaS automatically creates a corresponding incident in BMC Helix, transferring all critical details subject, description, priority, and attachments. As IT engineers work on the issue in Helix, status updates, comments, and resolutions are instantly reflected back in the Salesforce case, keeping support agents and customers fully informed without delay.
Zero-Code to Pro-Code Flexibility
IntelliPaaS allows organizations to deploy robust incident automation in minutes while supporting deep customistion for enterprise needs:
- Instant Deployment: Utilise pre-built templates to map standard Salesforce Case fields to BMC Helix Incident fields no coding required.
- Bi-Directional Workflows: Configure rules to sync updates in both directions or one-way, ensuring your systems of record remain accurate according to your governance policies.
- Advanced Logic: Use pro-code scripting to implement complex routing (e.g., assigning Helix tickets to specific support groups based on Salesforce account tier) or data transformation before sync.
Real-World Results
Organisations bridging Salesforce and BMC Helix with IntelliPaaS report:
- Faster Resolution Times: Support agents no longer wait for email replies from IT; incidents are routed instantly to the right engineering team.
- Reduced Manual Effort: Eliminating double data entry prevents errors and frees up staff to focus on solving customer problems rather than administrative tasks.
- Unified Visibility: Management gains a holistic view of service health, tracking issues from initial customer report (Salesforce) to technical resolution (Helix) in a single audit trail.
- Improved Customer Satisfaction: Customers receive faster updates and resolutions because the friction between front-line support and back-end IT is removed.
See It in Action
Watch the Video Demo:
See how IntelliPaaS seamlessly connects Salesforce Service Cloud and BMC Helix. Watch an incident originate in Salesforce, sync to Helix for resolution, and update the support case in real time.



.jpg)


