Capture Support Wisdom Instantly: Freshdesk to Confluence Automation with IntelliPaaS

What IntelliPaaS Enables
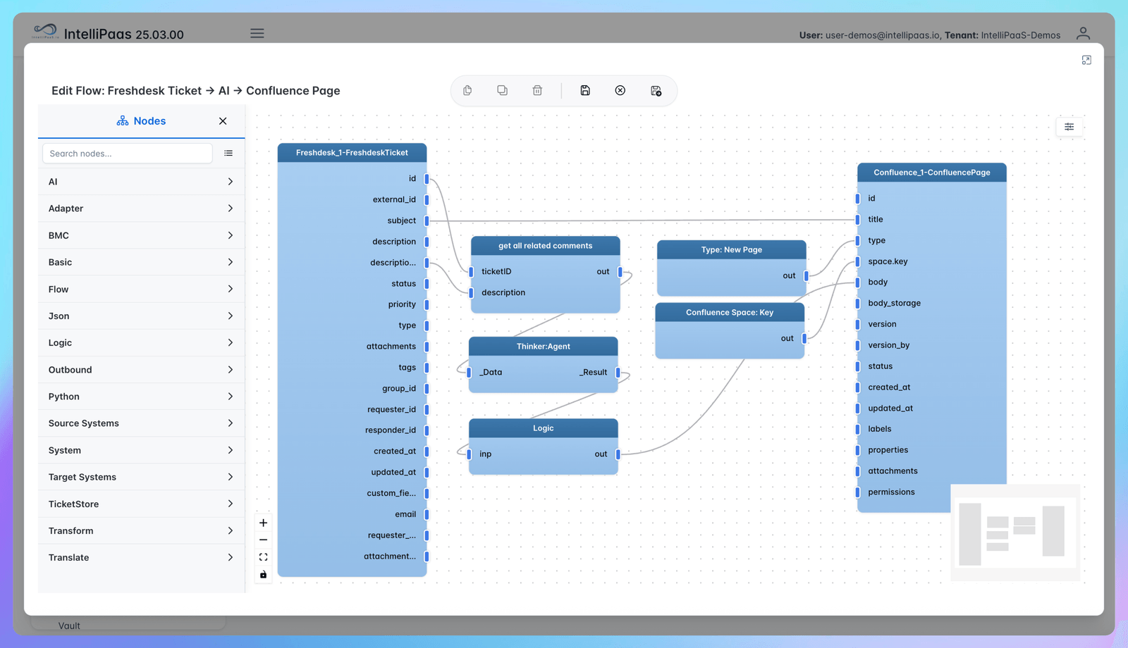
IntelliPaaS delivers seamless, AI-powered automation by connecting Freshdesk with Confluence. Whenever a ticket is resolved in Freshdesk, IntelliPaaS automatically generates a well-structured, searchable knowledge base article in Confluence - every detail, resolution step, and team comment is preserved with no manual effort required.
This ensures your support team's expertise becomes a living resource for the entire organization, reducing knowledge gaps and helping everyone resolve issues faster.
Zero-Code to Pro-Code Flexibility
Organizations of any size can benefit instantly from no-code deployment - automated knowledge capture is ready in just a few clicks. Advanced teams can customize what data is captured, how AI summarizes documentation, and how new articles are tagged or distributed.
Scale across departments effortlessly, adapt flows to specific business needs, and extend integrations with advanced scripting whenever required all without rework or disruption.
Real-World Results
Teams implementing this automation with IntelliPaaS see:
- Every closed Freshdesk ticket instantly documented as a detailed Confluence article, preventing valuable support experience from being lost.
- Faster onboarding and consistent knowledge sharing, since recurring issues and proven solutions are always available.
- Higher customer satisfaction due to rapid access to clear, accurate information and a self-improving knowledge ecosystem.
- Dramatic reduction in manual documentation tasks for agents, empowering them to focus on helping customers rather than paperwork.
See It in Action
Watch the Video Demo:
Experience how IntelliPaaS turns every Freshdesk resolution into usable, shareable knowledge in Confluence. Discover automated, AI-powered documentation in action and see how teams stay aligned, informed, and productive.
Supercharge your support workflows and never lose critical knowledge again - try IntelliPaaS for free and experience the power of automated, AI-driven documentation.



.jpg)


