Automated Incident Management from Email Alerts: Email to BMC Helix with IntelliPaaS

What IntelliPaaS Enables
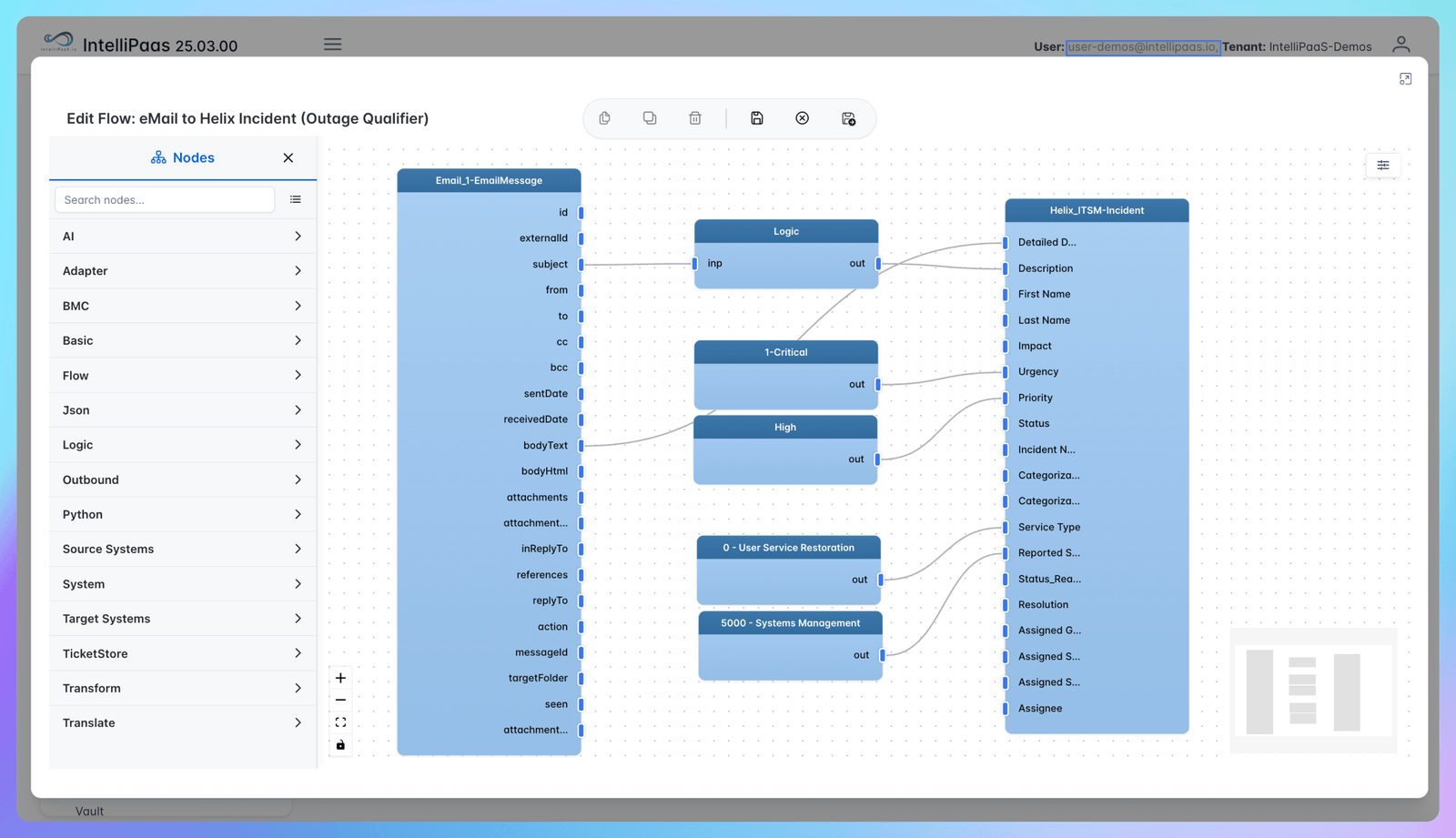
IntelliPaaS seamlessly connects your operational email alerts to BMC Helix, instantly transforming outage notifications and keyword triggers into actionable incidents without manual inbox monitoring. As soon as a relevant alert arrives, complete incident records including validated details and urgency flags are created directly in BMC Helix, ensuring critical issues never slip through the cracks.
Teams benefit from automatic validation, routing, and prioritization, with every incident properly flagged for escalation, assignment, and prompt response. This end-to-end automation eliminates routine inbox checks and significantly increases operational efficiency.
Zero-Code to Pro-Code Flexibility
IntelliPaaS empowers organizations of all sizes with the choice between out-of-the-box, no-code deployment and deep, pro-code customization:
- Start protecting your service uptime immediately with ready workflows that detect outage keywords and trigger incident creation no scripting or configuration required.
- Fine-tune automation to match your unique escalation policies, field mappings, or custom notification rules as needs evolve.
- Integrate Helix with other platforms such as Jira, ServiceNow, or Teams for comprehensive incident lifecycle management.
- Deploy across cloud, hybrid, or on-prem environments, supported by enterprise-grade audit trails, compliance options, and robust governance.
Real-World Results
Organizations using IntelliPaaS for email-triggered incident automation experience:
- Dramatic reduction in missed alerts and manual ticket entry, minimizing risk and increasing team reliability.
- Improved service uptime due to the swift creation and escalation of critical incidents, ensuring IT teams are always notified of outages as soon as they occur.
- Operators and IT staff freed from repetitive inbox monitoring, redirecting their expertise to investigation, improvement, and strategic projects.
See It in Action
Watch the Video Demo:
See IntelliPaaS in action as it turns email alerts into real-time Helix tickets. Discover how teams achieve instant, contextual incident creation and response—without manual effort and with guaranteed accuracy.
Give your IT team the power of automated, intelligent incident management—try IntelliPaaS for free and modernize your operational response.





