Shopify <-> Power BI
Real-Time Sales Analytics for Shopify Orders in Power BI
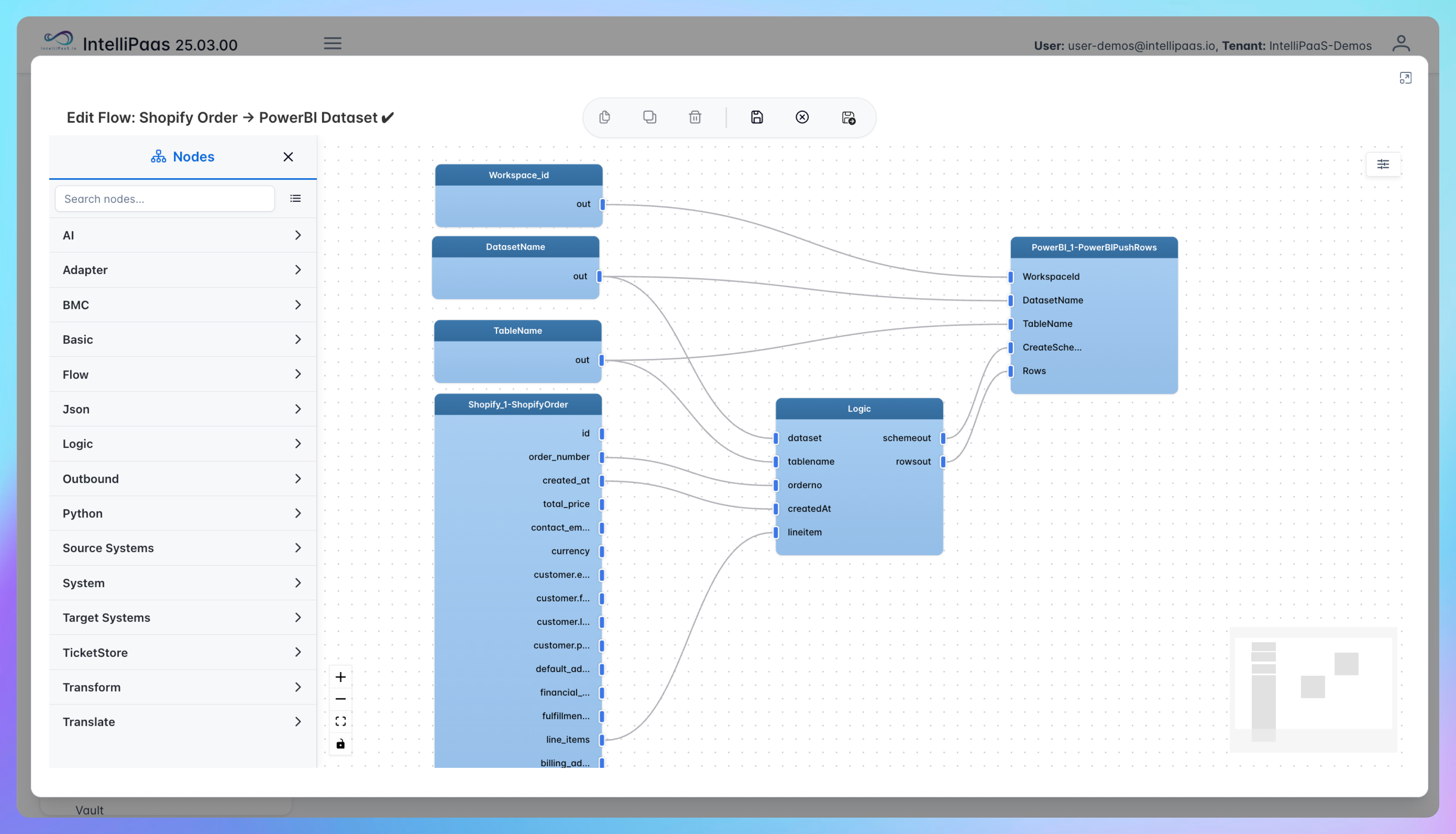
From click-to-shipment, IntelliPaaS connects Shopify with Power BI for automated, instant reporting. No manual exports, no data gaps—just continuously updated dashboards for smarter, faster business insights.
Why Deploy This Use Case
• Effortlessly track sales trends and individual SKU performance.
• Validate and sync each order securely to eliminate reporting errors.
• Automate dashboard refresh for immediate insight after every purchase.
• Ensure management and operations see real-time business health.
• Increase agility in merchandising, promotions, and inventory handling.
• Scalable, robust, and ready-to-deploy.
• IntelliPaaS adapts to any team.
Accelerate your eCommerce decision-making with IntelliPaaS – where every order instantly powers your analytics.
Use Case Highlights
Seamless Shopify–Power BI Integration
IntelliPaaS automatically streams Shopify order data into Power BI dashboards, eliminating manual uploads and enabling timely reporting for business stakeholders.
End-to-End Transaction Validation
Each order is securely validated before syncing, ensuring only legitimate sales are reflected in analytics and reducing the risk of errors or fraud
Instant Dashboard Refresh
With every completed Shopify order, Power BI dashboards refresh automatically, providing up-to-date performance metrics without user intervention
Product-Level Sales Insights
Analyze SKU-specific sales, trends, and profitability in minutes, supporting faster merchandising and inventory decisions
Enterprise-Grade Security & Compliance
The integration uses secure, live querying with full compliance support, addressing data residency, retention, and audit requirements for eCommerce operators
Scalable, No-Code Deployment
Connect and sync Shopify orders with Power BI in minutes – no coding required. Designed for both small shops and high-volume enterprises, IntelliPaaS scales effortlessly
Connect all your applications








Try for Free
Try for Free
Whether you’re exploring IntelliPaaS, need product guidance, or want to book a tailored demo – we’re here to help.
Tell us how we can help





