Shopify <-> Power BI
Real-Time Inventory Sync from Shopify to Power BI
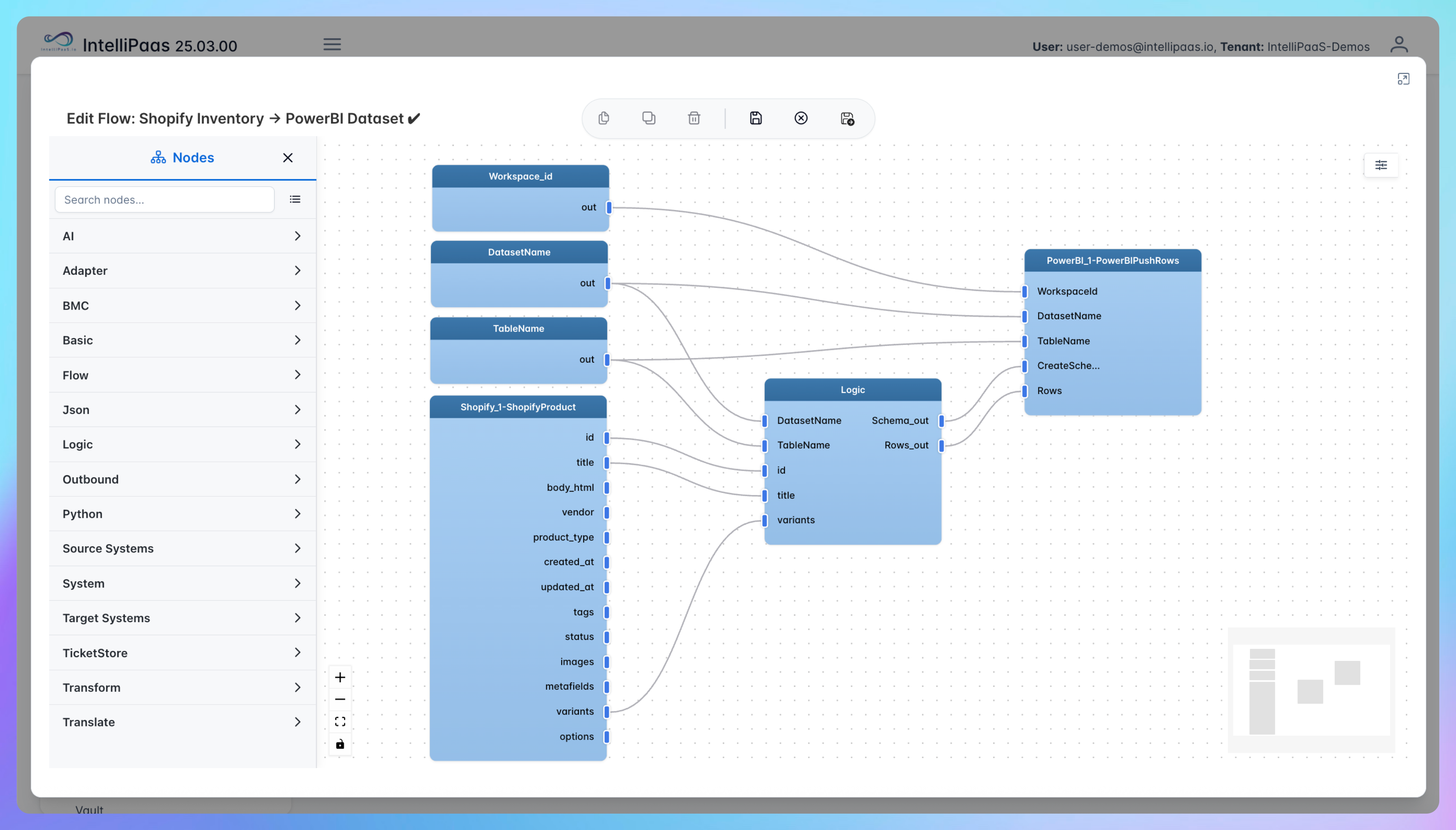
See how IntelliPaaS connects Shopify and Power BI, instantly syncing inventory updates to your dashboards for maximized accuracy and organizational agility.
Why Deploy This Use Case
- Capture every stock change in Shopify, triggering a Power BI data refresh
- Eliminate lags between storefront updates and analytics reporting
- Empower buyers and planners with always-accurate inventory counts
- Prevent manual errors and accelerate reconciliation cycles
- Enable adaptive procurement based on the latest sales and inventory status
- Ensure your business runs with real-time, reliable data
Try IntelliPaaS today for live inventory insights and agile reporting.
Use Case Highlights
Instant stock updates
Every quantity change in Shopify reflects in Power BI
Real-time dashboard refresh
Analytics always run on current data
Eliminate reconciliation lag
Save hours for finance and supply chain teams
Reduce stockouts and overselling
Act on the freshest inventory numbers
Smarter procurement
Plan orders using the most up-to-date information
Unified data visibility
Business, operations, and sales always see one source of truth
Connect all your applications








Try for Free
Try for Free
Whether you’re exploring IntelliPaaS, need product guidance, or want to book a tailored demo – we’re here to help.
Tell us how we can help





