Salesforce <-> BMC Helix
Bidirectional Case and Incident Sync: Salesforce to BMC Helix
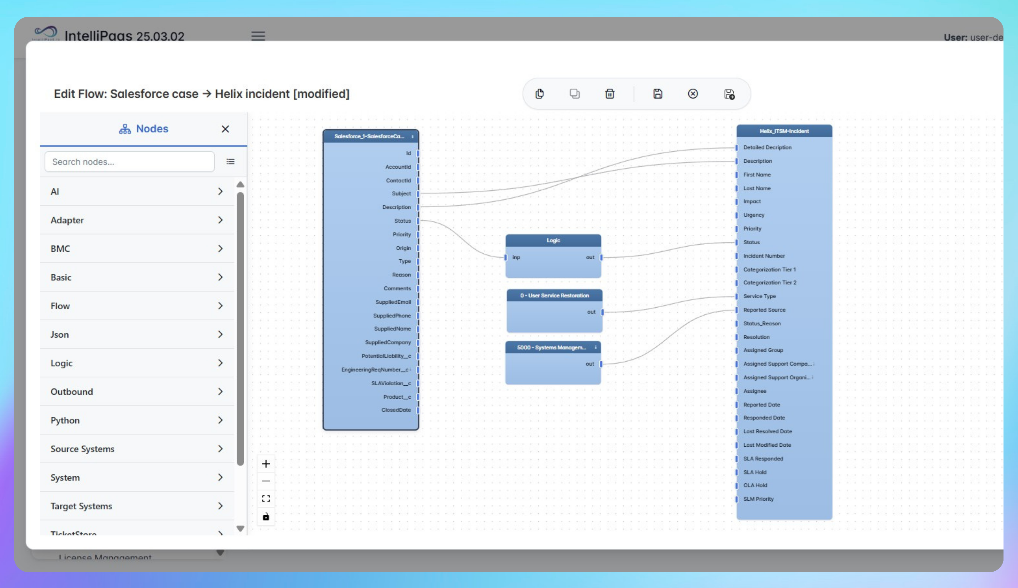
Watch how IntelliPaaS synchronizes Salesforce cases and BMC Helix incidents - attachments, statuses and updates - for integrated, up-to-the-minute service and IT operations.
Why Deploy This Use Case
- Instantly create Helix incidents from new Salesforce cases
- Push attachments, status changes and updates in both directions
- See complete ticket details and file links on both platforms
- Real-time synchronization removes manual data entry and errors
- Speed collaboration between service desk and IT operations
- Achieve full process visibility for all cases and incidents
Upgrade your operations with seamless, bidirectional syncing - try IntelliPaaS today.
Use Case Highlights
Auto-create and sync incidents
Salesforce cases trigger Helix incidents instantly
Real-time status updates
Changes sync in both directions with zero lag
Attachment management
Files and links are transferred seamlessly
Eliminate manual work
Automation keeps all records current and complete
Faster IT response
Teams resolve cases and incidents with up-to-date context
Unified escalation tracking
All comments and changes available across platforms
Connect all your applications








Try for Free
Try for Free
Whether you’re exploring IntelliPaaS, need product guidance, or want to book a tailored demo – we’re here to help.
Tell us how we can help





