ROLLER Products <-> Salesforce Products
Automated Product Creation from ROLLER to Salesforce
See how IntelliPaaS keeps your Salesforce product catalog aligned with ROLLER by automatically creating Products from new ROLLER items, ready for quoting and Opportunity building.
Why Deploy This Use Case
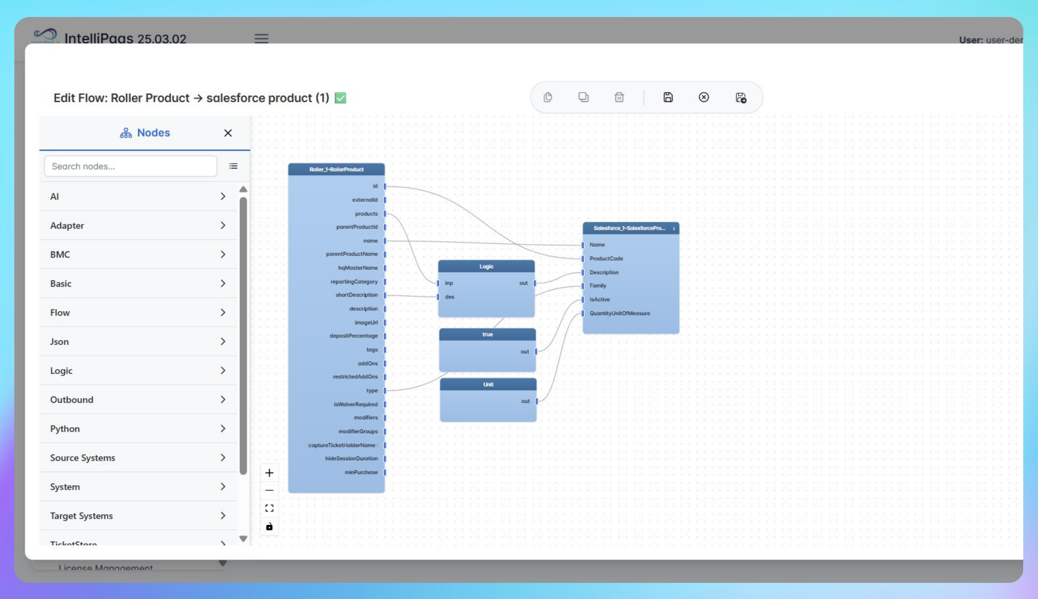
- Monitor ROLLER for new product creation events via the ROLLER adapter.
- Capture and map product fields such as name, price, and configuration into Salesforce.
- Automatically create Salesforce Product records without manual intervention.
- Allow sales teams to quote and build Opportunities using newly created products immediately.
- Reduce catalog mismatches and pricing errors between operations and CRM.
- Maintain a clean, accurate product master for sales, finance, and reporting.
Keep your product catalog in sync from ROLLER to Salesforce - automate it with IntelliPaaS.
Use Case Highlights
Real-time catalog sync
New ROLLER products appear automatically in Salesforce.
Accurate quoting
Sales always works with up-to-date products and pricing.
Reduced admin work
No more manual product creation or maintenance in CRM.
Faster go-to-market
Launch new offerings in ROLLER and have them ready for Salesforce quickly.
Better reporting
Consistent product data improves revenue and margin analysis.
Cross-team alignment
Operations and sales share one trusted product source of truth.
Connect all your applications








Try for Free
Try for Free
Whether you’re exploring IntelliPaaS, need product guidance, or want to book a tailored demo – we’re here to help.
Tell us how we can help





