ROLLER Guests <-> Salesforce Accounts
Automated Customer Creation from ROLLER to Salesforce Accounts
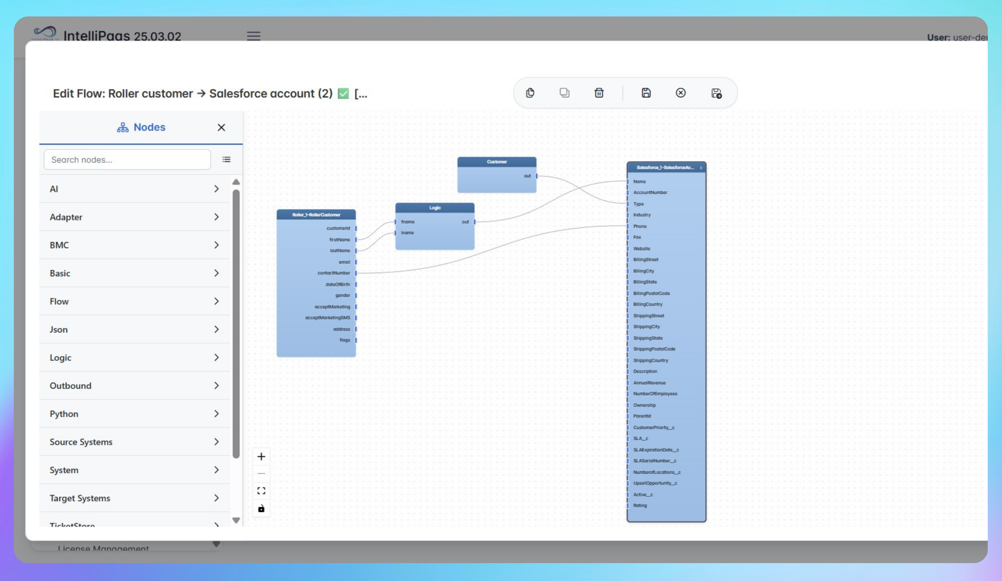
See how IntelliPaaS converts newly created ROLLER customers into Salesforce Accounts automatically, giving commercial teams an up-to-date, unified customer view.
Why Deploy This Use Case
- Listen for customer creation events in ROLLER via the ROLLER adapter.
- Transform customer detailsname, contact info, and moreino Salesforce Account records.
- Make new Accounts instantly available for sales activities, campaigns, and reporting.
- Remove duplicate data entry and reduce inconsistencies between operations and CRM.
- Enable faster, more personalized follow-up with complete, accurate customer information.
- Improve data quality and reporting across sales, marketing, and service teams.
Create a single source of truth for your guests automate ROLLER to Salesforce customer sync with IntelliPaaS.
Use Case Highlights
Real-time customer sync
New ROLLER customers become Salesforce Accounts automatically.
Consistent data
Shared customer profiles across operations and CRM reduce discrepancies.
Better personalization
Sales and marketing use complete, current customer information.
Less admin work
Automation replaces manual account creation and updates.
Stronger reporting
Unified records improve segmentation, KPIs, and revenue analytics.
Cross-team alignment
All teams reference the same, trusted customer source of truth.
Connect all your applications








Try for Free
Try for Free
Whether you’re exploring IntelliPaaS, need product guidance, or want to book a tailored demo – we’re here to help.
Tell us how we can help





