BMC Helix ITSM <-> Jira
AI-Driven Ticket Sync & SLA Enrichment in BMC Helix ITSM -Jira
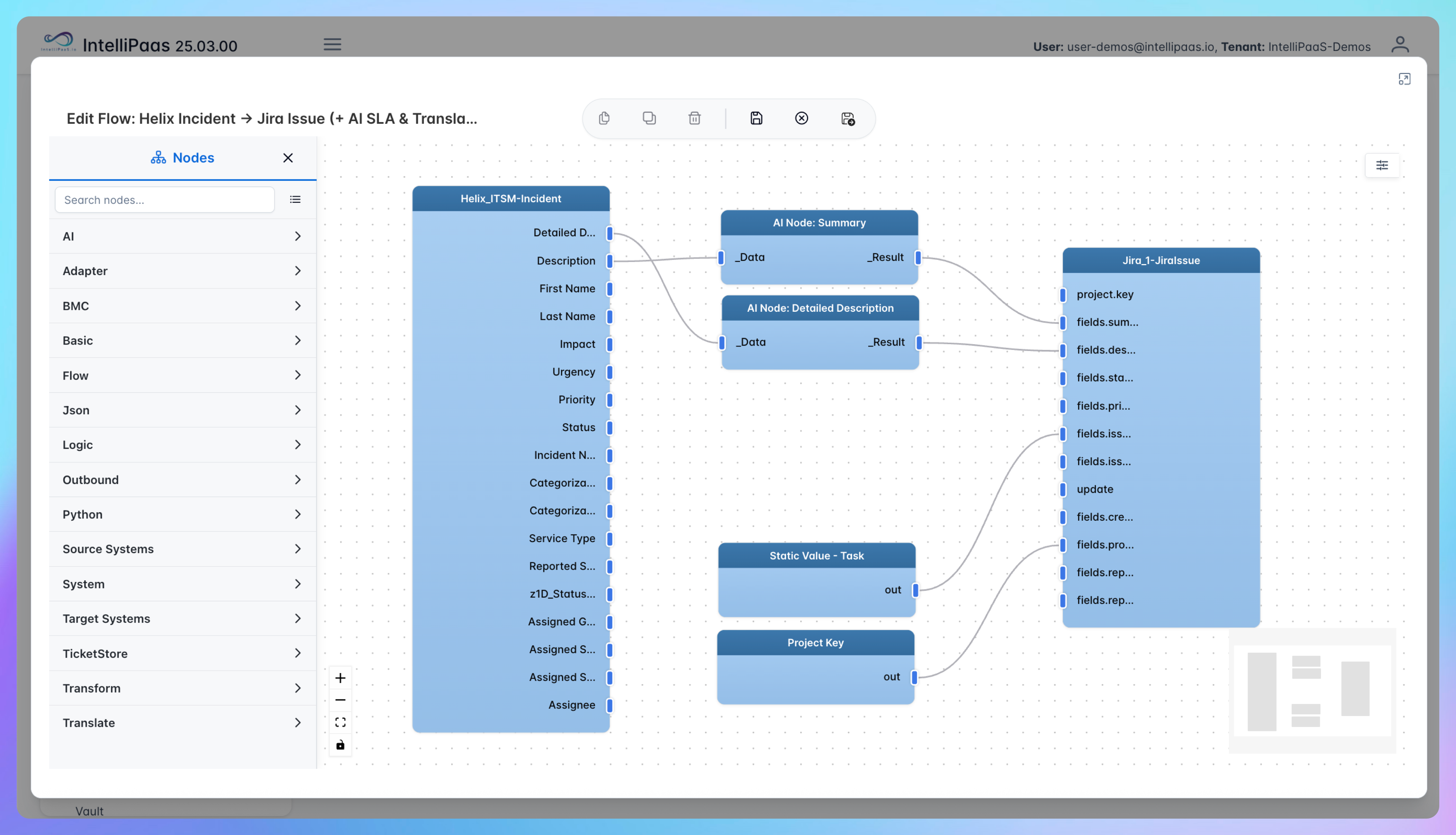
Discover how IntelliPaaS automates incident management by syncing BMC Helix ITSM tickets to Jira with AI-powered translation into traditional Chinese and SLA enrichment. Keep your IT teams aligned with seamless data flow, automated classification, and instant notifications to Microsoft Teams and Slack.
Why Deploy This Use Case
- Automatically create and sync tickets between BMC Helix ITSM and Jira
- Utilize AI to translate ticket summaries into traditional Chinese for clear communication
- Enrich ticket details with SLA metrics including urgency and response times
- Sync comments, updates, and attachments bidirectionally for full context
- Send timely notifications to Teams and Slack to enhance team collaboration
- Ensure data compliance with deployment options across major cloud providers
Experience streamlined ITSM workflows and enhanced global collaboration with IntelliPaaS. Try it today!
Use Case Highlights
Seamless Ticket Synchronization
Automatically transfers incident tickets from Helix to Jira, saving manual effort and boosting operational efficiency.
AI-Powered Language Translation
Uses AI to translate ticket summaries into traditional Chinese, helping cross-region teams communicate more effectively.
SLA Enrichment & Automation
Automatically enriches ticket descriptions with SLA urgency and response times, ensuring faster and correct prioritization.
Bidirectional Update Sync
Maintains comment, attachment, and update alignment between Helix and Jira for complete transparency and context.
Real-Time Notifications
Sends instant ticket summaries to Microsoft Teams and Slack, keeping IT and business stakeholders informed without delay.
Multi-Cloud, Compliance-Ready
Deploys flexibly across Azure, AWS, and AliCloud regions, meeting your organization's compliance and data residency needs.
Connect all your applications








Try for Free
Try for Free
Whether you’re exploring IntelliPaaS, need product guidance, or want to book a tailored demo – we’re here to help.
Tell us how we can help





