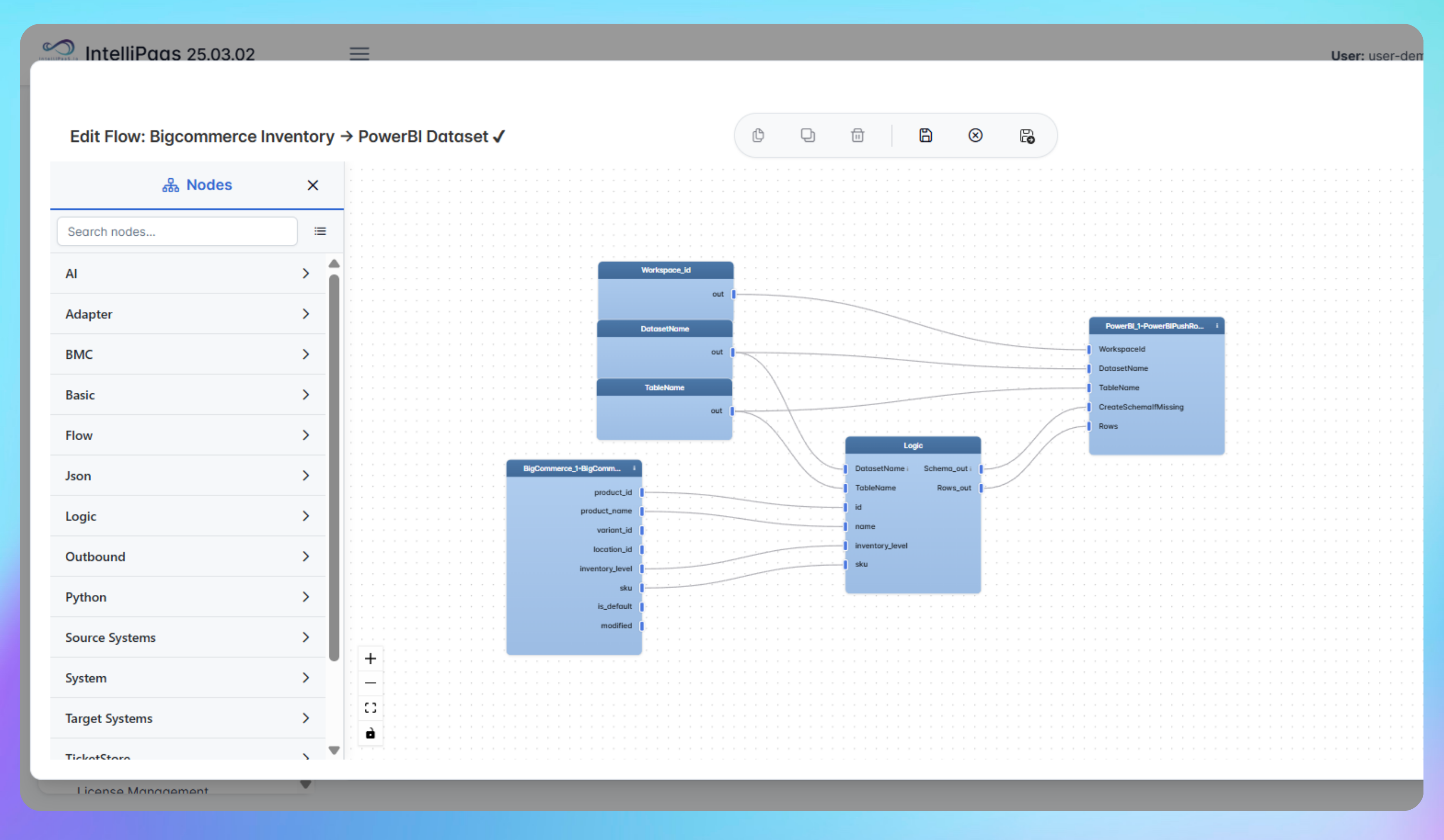
BigCommerce <-> Power BI
Real-Time Inventory Sync from BigCommerce to Power BI
Watch how IntelliPaaS keeps your BigCommerce inventory perfectly synchronized in Power BI, providing up-to-date stock analytics and business clarity across teams.
Why Deploy This Use Case
- Instantly sync every BigCommerce inventory update to Power BI
- Capture update timestamps and maintain a full inventory change history
- Eliminate manual entry and ensure live product availability for sales and planning
- Track trends and spot issues quickly with up-to-date analytics
- Optionally extend flows to warehouse or ERP systems
- Gain actionable, always-current insight into every product
Power your operations with real-time inventory analytics - try IntelliPaaS for BigCommerce and Power BI now.
Use Case Highlights
Instant inventory sync
Every BigCommerce adjustment updates Power BI instantly
Real-time dashboards
View current stock and trend history on demand
Remove manual errors
Automation eliminates data disconnects
Accurate planning
Teams use real-time numbers for demand and replenishment
Inventory transparency
Full product traceability from catalog to dashboard
Flexible endpoints
Expand flows to WMS, ERP, and beyond as needed
Connect all your applications








Try for Free
Try for Free
Whether you’re exploring IntelliPaaS, need product guidance, or want to book a tailored demo – we’re here to help.
Tell us how we can help





