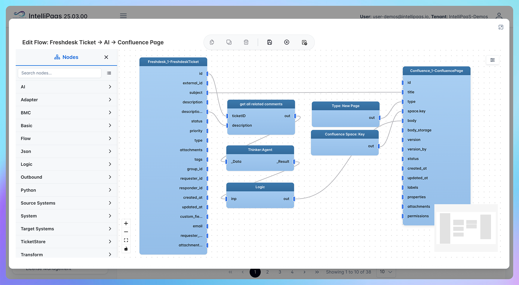
Freshdesk to Confluence
Freshdesk to Confluence – AI-Powered Knowledge Capture
From low-code to pro-code, cloud to on-prem – IntelliPaaS adapts to your architecture, your teams and your pace of change.
Connect all your applications
















Use Case Highlights
Seamless Freshdesk–Confluence Integration
IntelliPaaS connects Freshdesk with Confluence to auto-create pages when tickets are closed.
AI-Generated Knowledge Articles
The platform’s AI engine summarises each ticket, including issue details, resolutions and comments, into a well-structured Confluence page.
Real-Time Automation
The Freshdesk adapter detects status changes instantly, triggering the Confluence adapter to publish content without human intervention.
Centralised Knowledge Hub
Builds a living knowledge base, capturing solutions to recurring issues for faster onboarding and consistent support quality.
Enterprise-Grade Efficiency
Reduces manual documentation effort, eliminates lost insights, and enhances customer experience through smarter self-service.
Searchable & Shareable Insights
Every article is indexed in Confluence, making it easy for teams to find, share, and reuse solutions across the organization.
AI-Enhanced Data Transformation
Auto-map fields, enrich data, and detect anomalies – powered by embedded AI.
Learn More
Pro-Code Extensibility
Extend any step with Python, Groovy or Java – full control when needed.
Learn More
Global Deployment Options
SaaS, private cloud, on-premise or air-gapped – run IntelliPaaS anywhere.
Learn More
Enterprise-Grade Security
RBAC, token vaults, full audit trails and compliance-ready encryption.
Learn More
Observability & Monitoring
Real-time data tracking, alerts and logging built into every integration.
Learn More



